Ban Appeals | SiriusMC
|
If a player sanction (Mute or Ban) has been issued against you, you have broken a server rule and/or staff believed that your behaviour on the server was worthy of sanction. The length and severity of the punishment varies depending on the rule broken and the context behind it. Your previous player history also contributes to determining a fair ban length.
If you do not know the reason for your sanction, a searchable list of all bans and their reasons can be found at: https://bans.siriusmc.net/ |
If you feel you have been sanctioned unfairly, or believe the sanction issued to be too harsh, you can request a review by submitting a ban appeal. A review may result in one of the following outcomes:
- Sanction being rescinded (i.e. Unbanned/Unmuted)
- Sanction length being reduced
- Sanction length left unchanged
- Sanction length being increased
Warnings cannot be appealed. Only Bans and Mutes are eligible for appeal.
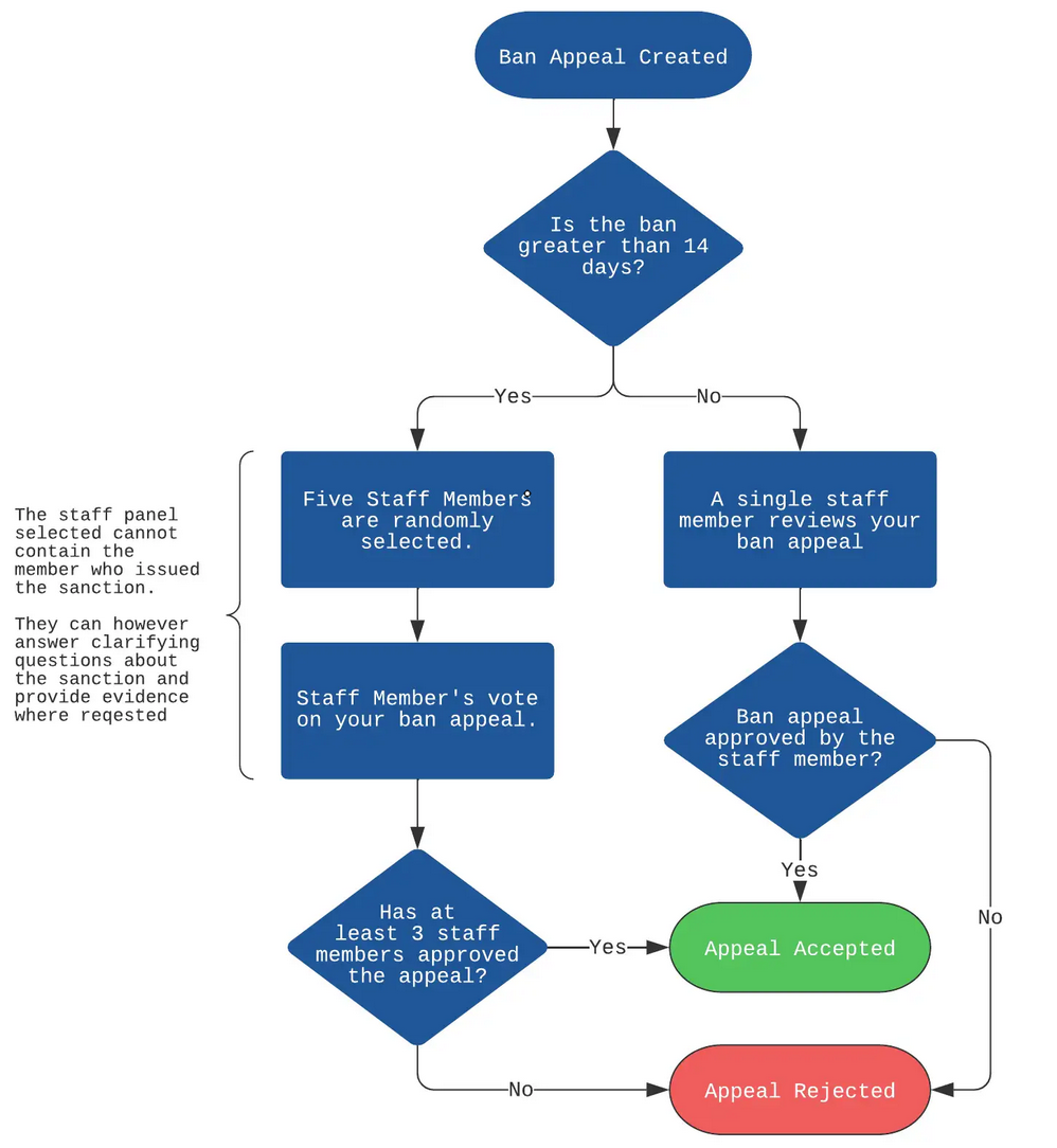
SiriusMC has a set process for dealing with all Ban Appeals, which we believe delivers a methodology that fairly evaluates every appeal. Please view the flowchart below for full details on how your appeal will be handled:
Please keep the following in mind before submitting your appeal:
- You only have one opportunity to appeal your sanction. Any further appeals will be automatically rejected.
- Make sure your appeal is honest, clear, and respectful. Appeals that are disrespectful or dishonest may negatively impact the outcome.
- Ensure you have reviewed the ban reason at https://bans.siriusmc.net/ before submitting.
When you are ready, submit your appeal by creating a ban appeal ticket in our Discord server, found under the support section, in the channel titled ban-appeals.
All tickets are confidential and can only be seen by SiriusMC staff.

